Skip to Content
Ready to deploy? Start Free Trial

Platform Overview

CloudWady is a professional deployment platform that automates the provisioning, deployment, and management of Odoo applications. It integrates cloud providers, Git repositories, Ansible automation, and real-time monitoring into a unified dashboard.

Key Capabilities

  • Multi-Environment Projects: Organize deployments into Production, Staging, and Development environments.
  • Automated Deployments: One-click deploy, update, backup, and restore using Ansible playbooks executed by InfraRelay workers.
  • Git Integration: Connect GitHub repositories via GitHub App for automatic branch tracking and webhook-triggered deployments.
  • Cloud Provisioning: Auto-provision servers on Hetzner, DigitalOcean, with Cloudflare DNS and SSL management.
  • Real-Time Monitoring: Embedded Grafana dashboards for CPU, memory, disk, network metrics, and application logs.
  • Alerting System: Proactive backup, SSL, server cleanup, and core addons update alerts with integration channels (Email, PagerDuty, OpsGenie, webhooks).
  • Role-Based Access: Granular per-company permissions from Viewer to Admin with environment-specific controls.

Quick Start Guide

Get your first Odoo application deployed in minutes:

  1. Log in to the Dashboard - Access your CloudWady dashboard. You will land on the main Overview screen.
  2. Create a Project - Navigate to a project and use "New Deployment App" in the environment toolbar, or use the project creation wizard to set up a complete project with server and environment.
  3. Review Your Project - Once created, the project dashboard shows your environments (Production, Staging, Development) with server metrics and app cards.
  4. Configure Your App - Open the app to set the Odoo version, edition, Git branch, and environment variables.
  5. Deploy - Click the Deploy button. CloudWady builds and deploys your application using Ansible automation.
  6. Monitor - Watch deployment progress in real-time via workflow logs. Once complete, click "Open" to access your running Odoo instance.
Tip: After your first deployment, update your app with a single click whenever you push new code to your Git branch.

Login & Onboarding

Access the CloudWady platform through the login page. New users are guided through terms acceptance before reaching the dashboard.

How to Access: Navigate to your CloudWady instance URL (e.g., https://your-domain.com/web/login).
CloudWady Login Page
  1. Email field - enter your account email address
  2. Password field - enter your password
  3. Log In button - click to authenticate

Login Methods

  • Email & Password: Enter your email address and password in the login form.
  • GitHub OAuth: Click "Log in with GitHub" to authenticate via your GitHub account (requires GitHub App integration).

Common Tasks

Logging In for the First Time
  1. Open the Login Page - Navigate to your CloudWady URL. You will see the login form with email and password fields.
  2. Enter Credentials - Fill in the email and password provided by your administrator.
  3. Accept Terms - On first login, you will be presented with the Terms and Conditions. Scroll through the full document, check the acceptance checkbox, and click "Accept".
  4. Dashboard Landing - After acceptance, you land on the main deployment dashboard.
Tip: If you forget your password, ask your platform administrator to send a password reset email from the Users management screen.
Related: See User Management for creating accounts, and Access Levels for permission details.

Understanding the Dashboard

The main dashboard is your command center, providing a high-level overview of your entire platform.

How to Access: Sidebar Overview, or navigate to /deployment/dashboard?menu=overview
CloudWady Dashboard Overview
  1. Sidebar navigation - access all platform sections
  2. Stats cards - quick overview of servers, projects, environments, and apps
  3. Project cards - click to open a project dashboard

Dashboard Sidebar

The left sidebar organizes the platform into collapsible sections. Sections like Git, Cloud, Settings, and Templates are collapsed by default and require appropriate permissions.

Section Menu Item Icon Access Level
Overview Overview fa-tachometer All
Projects Projects oi-odoo All
Projects Monitoring fa-line-chart All
Projects Alerts (with issue count badge) fa-bell All
Projects Workflows fa-sitemap All
Projects Queues fa-list-ol All
Git
Registries fa-id-card Maintainer
Project Registries fa-github Maintainer
Cloud
Servers fa-server Maintainer
Storage fa-hdd-o Maintainer
Cloud Providers fa-cloud Maintainer
Domain Providers fa-globe Maintainer
Settings
Users fa-users Admin
Pricing Overview fa-credit-card Maintainer
Namespace fa-cogs Maintainer
Templates
Playbooks fa-play-circle Maintainer
Templates fa-file-code-o Maintainer
Template Overrides fa-copy Maintainer
Playbook Overrides fa-files-o Maintainer
User Settings My Settings fa-bell All

Stats Cards

Summary cards at the top show: Total Projects, Active count, Environments, Total Apps, and Production Backups status.

GitHub App Integration

If a GitHub App is connected, an announcement card displays the app name, organization, connected repositories count, and last sync date.

Available Actions

Action Description Access Level
GitHub App: Update Sync GitHub App data and repositories Maintainer
GitHub App: Fetch Fetch latest repository info from GitHub Maintainer

Creating a Project

Projects are the primary organizational unit. The creation wizard walks you through setting up everything from naming to build configuration.

How to Access: Sidebar Projects click New Project, or navigate to /deployment/project-creator

Step 1: Project Information

Project Creation Step 1
Step 1: Enter project name and basic information

Configure project details:

  • Prefix: Project name prefix used for resource naming.
  • Project Registry: Select the Git repository to connect. Use the refresh button to sync registry data.
  • Domain Provider: Select the DNS provider (e.g., Cloudflare).
  • Environment Type: Choose Development, Staging, or Production as the initial environment.

Step 2: Pricing Plan

Project Creation Step 2
Step 2: Select pricing plan with Monthly or Annual billing

Choose a pricing plan that fits your needs. Toggle between Monthly and Annual billing - annual plans save approximately 2 months per year. Each plan defines the number of instances, environments, and users available.

Step 3: Environment Configuration

Project Creation Step 3
Step 3: Configure environment, cloud provider, server, and database

Configure the deployment infrastructure:

  • Cloud Provider: Select where to provision the server (e.g., Hetzner).
  • Server Size: Choose the server spec (e.g., cpx11, cpx21, cpx31).
  • Server Image: Select the OS image (e.g., ubuntu-22.04).
  • Server Region: Choose the datacenter location.
  • Database: Select the PostgreSQL server for your apps.
  • Create App: Optionally create an initial application during setup.

Step 4: Build Configuration

Project Creation Step 4
Step 4: Build configuration with version, edition, and automation settings

Set up the build and automation options:

  • Prefix: Name prefix for the application (e.g., v19.0).
  • Version: Odoo version from 14.0 to 19.0.
  • Edition: Community or Enterprise.
  • Image Template: Base Docker image for the build.
  • Git Branch: The branch to deploy with its commit SHA.
  • Use OCA Queue: Enable OCA queue job support.
  • Automatic Installation: Auto-install modules on deployment.
  • Excluded Addons: Specify addons to skip during installation.
  • Coverage/Clean Diff: Code quality analysis options.

Project Dashboard

The project dashboard provides a comprehensive view of your environments, servers, and applications within a project.

How to Access: Sidebar Projects click a project card
CloudWady Project Dashboard
Project dashboard with environment tabs, server metrics, version filters, and app cards

Project Sidebar

Inside a project, the sidebar provides navigation to all project sub-screens:

Menu Item Icon Description
Dashboard fa-tachometer Environment overview with app cards. Sub-tabs for environment (Production/Staging/Development) and version (14.0-19.0)
Users fa-users Team and access management
Queue fa-tasks Background job processing for this project
Workflow fa-sitemap Ansible workflow execution history
Databases fa-database Database server management
Storages fa-hdd-o Storage box assignments for backups
Project Info fa-info-circle Project name, code, type, and configuration (General Info / Configuration tabs)
Pricing & Plans fa-credit-card Project billing and plan management

Project Overview Tabs

The Project Info screen contains two overview tabs:

Tab Badge Description
General Info Core Project name, code, type, registry, domain provider
Configuration Advanced Project-level build and deployment configuration
Related: See Creating a Project for the creation wizard, and Environments for managing environment tabs.

Environment Tabs

Colored tabs at the top show your environments with app counts:

  • Production ( red) - Live applications serving end users.
  • Staging ( yellow) - Pre-production testing environment.
  • Development ( green) - Active development and feature testing.

Each tab shows two badge numbers: deployed apps and total apps in that environment.

Server Metrics

The server card displays real-time resource usage: IP address, CPU percentage and core count, RAM usage with progress bar, disk usage with total capacity, and last metrics collection time.

Version Tabs & App Cards

Version tabs (19.0, 18.0, 17.0, etc.) filter applications by Odoo version, showing active/archived counts per version. Each app card shows the name, ID, commit SHA, version badge, environment tags, timestamps, branch info, and status indicators (green check for healthy, warning triangles for issues).

Environment Toolbar Actions

Action Description Access Level
New Deployment App Create a new application in this environment Developer+ (env-type specific)
Automate Environment Auto-configure environment automation settings Developer+ (env-type specific)
Destroy Destroy selected applications (danger zone) Admin
Refresh Reload environment data All
Show Disabled Apps Toggle visibility of disabled/archived apps All

App Card Actions

Each app card provides quick action buttons and a dropdown menu:

Action Description Access Level
Open Launch app URL in new browser tab All
Deploy Full deployment: build, configure, start Developer+ (env-type specific)
Update Pull latest code and restart Developer+ (env-type specific)
Backup Create database + filestore backup Developer+ (env-type specific)
Retry Retry failed deployment (only when state is error/canceled) Developer+ (env-type specific)
More (⋮) Dropdown with all additional actions and settings Varies
Log Stats badges Click warning/error count badges to navigate to logs Viewer+

Environments

Environments provide logical separation for different stages of your deployment lifecycle.

How to Access: Inside a project, click the Production, Staging, or Development tab at the top of the project dashboard.
Environment Detail Screen
Environment detail showing app cards, version tabs, and environment controls
Environment Purpose Min. Access to Deploy
Production Live applications serving end users Developer Plus
Staging Pre-production testing and validation Developer
Development Active development and feature testing Developer

Environment Features

  • Each environment is assigned to a specific server with visible resource metrics.
  • Applications are grouped by Odoo version (e.g., 19.0, 18.0, 17.0).
  • Environment-level addons management for shared addons across all apps.
  • Cross-server restoration support for migrating apps between environments.
  • Per-environment automation settings for bulk configuration.

Available Actions

Action Description Access Level
New Deployment App Open the app creation dialog for this environment Developer+ (env-type specific)
Automate Environment Configure automation settings (auto-install, coverage, clean DB) Developer+ (env-type specific)
Destroy Destroy environment resources (danger zone) Admin
Refresh Reload environment data All
Show Disabled Apps Toggle visibility of disabled apps All
Addons (settings view) Manage shared addons across all apps in this environment Developer+
Save / Reset Save or discard changes to environment automation settings Developer+

Environment Automation Fields

When editing automation settings, the following fields are available: update type, automatic installation toggle, coverage analysis toggle, clean database toggle, and acceptable coverage threshold.

User Management

CloudWady provides comprehensive user management for both platform-wide and project-level access control.

How to Access: Sidebar Settings Users (platform-wide), or inside a project Users (project-level)
Platform Users Management
  1. Sidebar navigation - access user management from Settings
  2. Stats cards - total users, project access, dashboard-only, and admin counts
  3. User table - view and manage user access levels

User Overview

The Users screen shows statistics cards for: Total Users, Users with Project Access, Dashboard Only users, and Platform Admins. The user table displays login, access level, active status indicator, last login time, and inherited access info for each user.

Editing User Roles

Edit User Access Level
Edit user dialog with access level dropdown (Viewer to Admin)

Click edit on any user to open the role dialog. Select an access level from the dropdown: Viewer, Developer, Developer Plus, Maintainer, or Admin. Each level includes a description of its permissions.

Available Actions

Action Description Access Level
Refresh Users Reload the user list All
Add User / Create Add a new user ("Add User" in project mode, "Create" in platform mode) Admin
Search Filter users by name or login All
Access Level filter Filter by role (All, Viewer, Developer, Developer+, Maintainer, Admin) All
Edit Open user dialog to change access level Admin
Send Reset Password Email Send a password reset email to the user Admin
Remove from Project Remove user's project access (project mode only) Admin
Deactivate User Deactivate user and remove SSH keys from all servers (platform mode only) Admin

App Overview & Actions

The application screen is where you manage an individual Odoo deployment with detailed configuration, deployment controls, and operational tools.

How to Access: Click an app card from the project dashboard, or navigate to /deployment/app/{id}?menu=info
CloudWady Application Screen
Application overview with General Info tab, version selector, and branch table

App Header

The header shows the app name, environment badge (PRODUCTION, STAGING, DEVELOPMENT), Odoo version, engine type, edition, and state badge. Quick action buttons are always available at the top.

App Sidebar Navigation

Menu Item Icon Description
Overview fa-info-circle General info with tabs: General Info (Core), URLs (Routing), Configuration (Advanced), Automation (Pipeline)
Workflow fa-sitemap Workflow execution history
Deployment fa-cube Kubernetes resource management (only for K8s deploy method)
Backups fa-database Backup history and management
Restorations fa-history Restoration history
Variables fa-cogs Environment variable configuration (requires update permission)
Logger fa-file-text-o Application log viewer

Overview Tabs

Tab Badge Description
General Info Core App name, URL, Odoo version, edition, notes, and branch table
URLs Routing Domain and URL management with SSL provider configuration
Configuration Advanced Database, workers, queue settings, config patch
Automation Pipeline Auto-install, coverage, deadlines, backup scheduling
AI Claude Inline Claude CLI terminal for running AI commands on the app's server (requires deployment_ai module)

General Info Tab

CloudWady Application Screen
Screenshot: General Info tab showing app name, URL, version, edition, notes, and branch table

URLs Tab

CloudWady Application Screen
Screenshot: URLs tab with domain management, SSL provider, and certificate controls

Configuration Tab

CloudWady Application Screen
Screenshot: Configuration tab with database, workers, queue settings, and config patch

Automation Tab

CloudWady Application Screen
Screenshot: Automation tab with auto-install, coverage, deadlines, and backup scheduling

AI Tab

CloudWady Application Screen
Screenshot: AI tab with inline Claude CLI terminal connected to the app's server

Header Actions

CloudWady Application Screen
Screenshot: Applications Action
Action Description Access Level
Open Launch the running Odoo instance in a new tab All
Deploy Full deployment: build Docker image, configure, and start Developer+ (env-type specific)
Update Pull latest code from Git branch and restart Developer+ (env-type specific)
Backup Create a database and filestore backup on demand Developer+ (env-type specific)
Retry Retry failed operation (only shown when state is error or canceled) Developer+ (env-type specific)

More Dropdown - Application Section

Action Description Access Level
Sync Variables Synchronize environment variables with the server Developer+
Sync Server Backups Sync backup records with server storage Developer+
Setup Logs Configure application logging Developer+
Restore Initiate a restoration operation Developer+

More Dropdown - Maintenance Section

Action Description Access Level
Restart Service Restart the running service without rebuilding (only when deployed) Developer+
Update Config Push config changes without full redeploy (only when deployed, Docker method) Developer+
Enable Maintenance Put app into maintenance mode Developer+
Disable Maintenance Take app out of maintenance mode Developer+

More Dropdown - SSL Section

Action Description Access Level
Renew SSL Certificate Trigger SSL certificate renewal for this app Developer+

More Dropdown - Danger Zone

Action Description Access Level
Delete Instance Remove the deployed instance (when state is deploy or error) Admin
Destroy Destroy the app completely (when state is draft, delete, or disabled) Admin

Branch Actions

Action Description
Refresh SHA Fetch latest commit SHA from Git
Download Addons Download addon source files from the branch
Copy Branch Name Copy branch name to clipboard
Copy SHA Copy the full commit SHA to clipboard
Delete Remove branch connection (non-main branches only)

URLs Tab Actions

Action Description
Add New URL Add a new URL/domain entry
Deploy SSL Certificates Deploy SSL certs for all URLs (if SSL provider set)
Check SSL Check SSL certificate status per URL
Download from Storage Download SSL cert from storage
Upload to Storage Upload SSL cert to storage
Renew SSL Renew certificate for a specific URL
Delete URL Remove URL entry (disabled for primary URL)

Configuration Tab Fields

Key configuration fields include: Database selection, Admin password (with Get Password and Regenerate Password actions), Workers count, Max cron threads, Force pull template, OCA Queue toggle with channel config, and Config patch (custom Odoo configuration).

Automation Tab Fields

Automation settings include: Automatic installation toggle, Restrict auto-update, Auto backup scheduling, Deadline date (non-production), All/select addons, Excluded addons, Coverage analysis, and Clean database option.

Configuration & Variables

The Variables section in the app sidebar lets you view and manage all environment variables available to your Odoo instance at runtime.

App Variables Screen
Environment variables panel showing all app configuration variables

Variable Categories

Variables are displayed in a two-column layout showing name-value pairs.

Each variable has a copy icon for quick clipboard access.

Available Actions

Action Description Access Level
Edit Toggle edit mode to modify variable values Developer+
Copy Copy individual variable value to clipboard All

Branches & Git Integration

CloudWady integrates with GitHub via the GitHub App for automatic branch tracking and webhook-based deployments.

Git Branch Management
Git branch management with project registry, branch, and commit SHA columns

Branch Table

The branch table shows all connected Git branches with columns:

  • Main flag: Indicates the primary branch used for deployments.
  • Project Registry: The connected Git repository.
  • Git Branch: Branch name with the latest commit SHA in parentheses.
  • Commit SHA: Full commit hash with copy action.
  • Actions: Refresh SHA, Download Addons, Copy, and Delete operations.

GitHub App Connection

  • Install the CloudWady GitHub App on your organization.
  • Select which repositories to grant access to.
  • Branches are automatically discovered and tracked.
  • Pushes to your branch can automatically trigger deployments via webhooks.
Webhooks: When configured, pushes to your Git branch automatically trigger deployments via GitHub webhooks.

Workflows & Deployment

The Workflow section shows the execution history of all automation tasks for your application, powered by Ansible playbooks.

App Workflow History
Workflow execution history with status badges and timestamps

Workflow History

Each workflow entry displays:

  • Workflow name: The operation type (Deploy, Update, Backup, etc.).
  • Status badge: Color-coded state (Pending, Executing, Completed, Failed).
  • Timestamp: When the workflow was triggered and completed.
  • User: Who initiated the workflow.
  • Expandable details: Click to view full Ansible output logs.

How Deployments Work

  1. Trigger: Click Deploy, Update, or another action button.
  2. Queue: A workflow job is created and queued for processing.
  3. Execution: InfraRelay picks up the job and runs Ansible playbooks on the target server.
  4. Progress: Real-time output streams to the dashboard via WebSocket.
  5. Result: Job completes with success or failure status, with full logs stored for review.

Available Actions

Action Description Access Level
Time filter Filter workflow history by time range All
Refresh Reload workflow history All
Status filter Filter by execution status (Pending, Running, etc.) All
Expand entry View detailed Ansible output for a workflow run All

Backups & Restorations

CloudWady provides comprehensive backup and restoration capabilities including automated scheduling, cross-server support, and remote storage uploads.

Backup History

App Backups Screen
Backup history with automated backups, storage info, and action buttons

The Backups screen lists all backups for the application with:

  • Backup ID: Unique identifier with sequence number.
  • State badge: AUTOMATED (scheduled) or MANUAL (on-demand).
  • Timestamp: When the backup was created.
  • Status: Color-coded success, processing, or failed.
  • Storage info: Storage box name, type (SFTP/Storage Box), upload status.
  • Runners: Associated Ansible runner count.

Backup Actions

Actions are state-dependent — different buttons appear based on the backup's current workflow state:

Action Description Condition Access Level
Start Begin backup execution workflow_state is draft Developer+
Retry Retry failed backup workflow_state is error/canceled Developer+
Cancel Cancel running/pending backup workflow_state is running/draft Developer+
Download Download backup file Download link is available Developer+
Generate Link Create a time-limited download link No download link exists yet Developer+
Restore Initiate restoration from this backup Backup is completed Developer+
Delete Remove the backup record Not currently running Admin
Deleted toggle Show or hide deleted backups Always All

Storage Upload Actions

Each backup can have storage uploads (expandable). Per-upload actions:

Action Description
Info View storage upload details (type, status, runner)
Download from Storage Download backup from remote storage
Upload / Retry Upload Upload backup to storage or retry failed upload
Delete from Storage Remove backup from remote storage

Restorations

App Restorations Screen
Restoration record with target info, configuration badges, and state-dependent actions

The Restorations screen shows two sections: Target Restorations (restored FROM other apps to this app) and Source Restorations (restored TO other apps from this app). Each restoration displays:

  • Source app and server with navigation link.
  • Target app and server with navigation link.
  • Configuration badges: Reset Admin (Yes/No), Neutralize DB (Yes/No), Cross Server (Yes/No).

Restoration Actions

Actions are state-dependent:

Action Description Condition Access Level
Start Begin restoration State not in done/error/running Developer+
Retry Retry failed restoration State is error/canceled Developer+
Cancel Cancel running/pending restoration State is running/draft Developer+
Open App Navigate to the restored application Target app URL exists Viewer+
Warning: Restoring a backup replaces the current database entirely. Always create a fresh backup before restoring if you need to preserve current data.

Application Logger

The Logger provides real-time access to your Odoo application's log output directly within the dashboard, enabling quick debugging without SSH access.

How to Access: Inside an app sidebar Logger
Application Logger
Application logger showing real-time log output from the Odoo instance

What You See

The Logger screen displays a live log stream from your running Odoo instance. Each log entry shows:

  • Timestamp: When the log event occurred.
  • Log Level: Color-coded severity (INFO, WARNING, ERROR, CRITICAL).
  • Module: The Odoo module that generated the log entry.
  • Message: Full log message content including stack traces for errors.

Common Tasks

Debugging a Failed Request
  1. Open the Logger - Navigate to the app's Logger tab in the sidebar.
  2. Reproduce the Issue - Trigger the action that causes the error in the Odoo application.
  3. Check Log Output - Look for ERROR or WARNING entries with stack traces that indicate the root cause.
Tip: Use the Setup Logs action from the app header's More dropdown to configure log levels before debugging.
Related: For server-level log aggregation, see System Monitoring which uses Grafana + Loki for historical log analysis.

Server Management

Servers are the infrastructure backbone of your deployments. CloudWady supports automated provisioning and ongoing management.

How to Access: Sidebar Cloud Servers (requires Maintainer access)

Server List

Server List
  1. Sidebar navigation - servers listed under Cloud section
  2. Action buttons - create new server, refresh list
  3. Server cards - showing state, provider, IPs, and live resource metrics

The Servers screen displays all servers as cards showing: server name, deploy state badge, provider (Hetzner/DigitalOcean), environment count, app count, project count, cluster count, and public/private IPs. Below each card, real-time server information shows CPU usage with core count, memory usage, disk usage with capacity, load average, and uptime.

General Info Tab

Server General Info Tab
General Info tab with name, public/private IPs, state, owner, provider, region, size, image, type, Rancher status, and metrics availability. Runner history shown below.

Server Sidebar Navigation

Menu Item Icon Description
Overview fa-info-circle Server info with sub-tabs: General Info, Storage, Users
Installers fa-download Installed services management (Docker, Nginx, InfraRelay, etc.)
Metrics fa-line-chart Real-time CPU, RAM, disk, network metrics (disabled if server not deployed)
Workflows fa-sitemap Server-level Ansible workflow history
Queues fa-tasks Server job queue
Runners fa-play-circle Active Ansible runners and their status
Variables fa-cogs Server configuration variables (requires server update permission)

Overview Tabs

Tab Badge Description
General Info Core Name, Public IP, Private IP, Provider, Region, Size, Image, Type, Metrics availability
Storage Volume count Attached storage volumes with attach/detach controls
Users Access Server users with SSH keys and terminal access

Storage Tab

Server Storage Tab
Storage tab with attached volumes list and Attach Volume button

Users Tab

Server Users Tab
Users tab showing server users (odoo, service, root) with UID:GID, SSH keys, state, and action buttons

SSH Terminal

Server SSH Terminal
SSH terminal session with server info banner showing hostname, IP, OS, uptime, CPU, memory, and disk

Server Actions

Action Description Access Level
Update Update server configuration and sync data Maintainer
More+ Additional server operations Maintainer
Deleted / Refresh Toggle deleted servers or reload server list All

Storage Tab Actions

Action Description Access Level
Attach Volume Attach a new storage volume to the server Maintainer
Attach (per volume) Attach a volume in draft/delete state Maintainer
Detach (per volume) Detach a deployed volume Maintainer

Users Tab Actions

Action Description Access Level
Add User Add a new server user Maintainer
Deploy User Deploy user to server Maintainer
Update User Update user configuration Maintainer
Delete User Delete server user Maintainer
Unlink User Unlink user without deleting Maintainer
View Details View user information Viewer+
View SSH Keys View user's SSH keys Maintainer
Open Terminal Open SSH terminal session (requires SSH keys, user not deleted) Maintainer
Admin Only: Server management requires Maintainer or Admin access level.

Cloud Providers

CloudWady integrates with major cloud providers for automated server provisioning and infrastructure management.

Cloud Providers
  1. Sidebar navigation - cloud providers under Cloud section
  2. Action buttons - add new provider, refresh
  3. Provider cards - showing type, role, server count, and connection status

Each provider card shows: provider name, type badge (DigitalOcean/Hetzner/Cloudflare), role tag (Hosting/Domain), owner information, email, and server count.

Supported Providers

Provider Role Features
Hetzner Hosting Server provisioning, storage boxes, volume management
DigitalOcean Hosting Droplet provisioning, volume management, DNS
Cloudflare Domain DNS management, SSL certificates, proxy configuration

Available Actions

Action Description Access Level
Create Add a new cloud provider with API credentials Maintainer
Refresh Reload provider list and sync resources Maintainer
View Servers Navigate to servers for this provider (only shown if servers exist) Viewer+
Edit Modify provider configuration or API keys Maintainer
Delete Remove a cloud provider connection Admin

Domain Providers

Domain providers handle DNS management and SSL certificate provisioning for your deployments. CloudWady integrates with Cloudflare for automated DNS record creation and certificate management.

How to Access: Sidebar Cloud Domain Providers (requires Maintainer access)
Domain Providers
  1. Sidebar navigation - domain providers under Cloud section
  2. Action buttons - add new provider, refresh
  3. Provider list - showing configured DNS providers and their zones

What You See

The Domain Providers screen lists all configured DNS providers with: provider name, type (Cloudflare), email address, zones count, and status.

Supported Providers

Provider Features
Cloudflare DNS record management, SSL certificates, proxy mode, zone management

Common Tasks

Adding a Domain Provider
  1. Click Create - Open the provider creation form.
  2. Select Type - Choose Cloudflare as the provider type.
  3. Enter API Token - Provide your Cloudflare API token with DNS edit permissions.
  4. Save - CloudWady will fetch your available DNS zones automatically.

Available Actions

Action Description Access Level
Create Add a new domain provider Maintainer
Edit Modify provider settings or API credentials Maintainer
Delete Remove a domain provider Admin
Refresh Reload provider list and sync zones Maintainer
Related: Domain providers are selected during project creation. URLs and SSL certificates are managed per app in the App Overview URLs tab.

Storage Boxes

Storage boxes define where your backups are uploaded. CloudWady supports SFTP, S3, and cloud volume storage.

How to Access: Sidebar Cloud Storage (requires Maintainer access)
Storage Boxes
  1. Sidebar navigation - storage under Cloud section
  2. Action buttons - add storage, refresh
  3. Storage table - showing type, provider, state, and backup size

The storage table shows columns: Name, Type (SFTP/Storage Box), Owner, Provider, State, Backups count, Size, Connection Details, and Actions.

Storage Box Sidebar Navigation

Menu Item Icon Description
Overview fa-info-circle Storage configuration with sub-tabs: Attachments, SSH Keys, Subaccounts
Backups fa-database Backup records stored in this box
Workflows fa-sitemap Storage-related workflow history
Variables fa-cogs Storage configuration variables (requires update permission)

Available Actions

Action Description Access Level
Add Storage Create a new storage box configuration Maintainer
Refresh Reload storage box list All
Expand View detailed connection info (host, port, paths) All
Delete Remove a storage box Admin
Tip: Assign a storage box to your project via the Storages menu in the project sidebar. All app backups will be stored there.

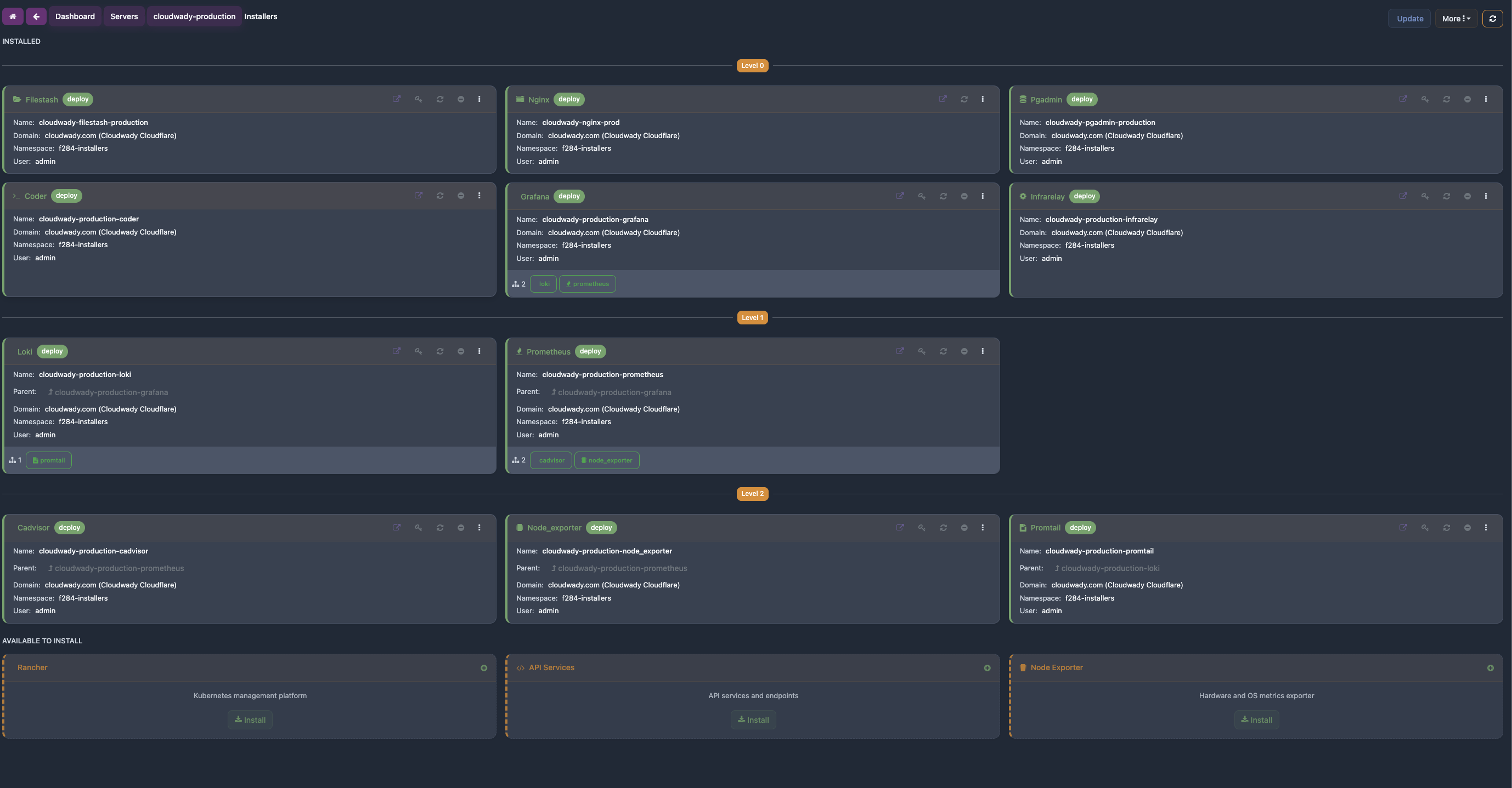
Installers

Installers are services deployed on your servers to provide infrastructure, monitoring, and developer tools. They are managed from the Installers menu in the server sidebar. Some are mandatory (auto-deployed on every server), while others are optional and can be deployed on demand.

How to Access: Inside a server sidebar Installers

Installer Sidebar

Each installer has its own detail screen with sidebar navigation:

Menu Item Icon Description
Overview fa-info-circle Installer info with tabs: Overview (Core), URLs (Network)
Workflows fa-sitemap Installer workflow execution history
Variables fa-cogs Installer configuration variables (requires update permission)

Available Actions

Action Description Condition
Open Launch the service URL in a new browser tab Service URL available
Get Password Copy the service password to clipboard Service has a password
Deploy Deploy the installer to the server State is not deployed
Update Update the deployed installer State is deployed
Uninstall Remove the deployed installer from the server State is deployed, not a root type
Delete Delete the installer record State is not deployed

Mandatory Services

These services are automatically deployed on every server and cannot be removed. They provide the core infrastructure that all other services depend on.

Nginx

Reverse proxy and web server. Routes incoming traffic to all deployed applications and installers on the server. Automatically configured whenever apps or services are deployed — handles SSL termination, load balancing, and URL routing.

API Services

Internal API layer for server communication. Handles health checks, metrics collection, and management commands between CloudWady and the server. Required for all server operations.

Monitoring & Metrics

These services collect and visualize server and application data. Node Exporter, Promtail, and cAdvisor feed metrics and logs back to CloudWady's monitoring dashboards.

Grafana

Monitoring dashboards for visualizing server and application metrics. Displays data collected by Prometheus in interactive charts — CPU usage, memory, disk I/O, network traffic, and more. Accessible via its own service URL on the server.

Prometheus

Metrics collection engine. Scrapes and stores time-series data from Node Exporter (host metrics) and cAdvisor (container metrics). Powers the Grafana dashboards with historical and real-time data.

Node Exporter

Host system metrics agent. Exports CPU, memory, disk, and network data to Prometheus. This data is displayed in CloudWady's System Monitoring dashboards, giving you visibility into server health without leaving the platform.

cAdvisor

Container metrics agent. Exports per-container resource usage (CPU, memory, network, filesystem) to Prometheus. CloudWady uses this data to show resource consumption per application in the monitoring dashboards.

Loki

Log aggregation system. Collects and indexes application logs for efficient querying and analysis via Grafana. Works together with Promtail to provide a complete logging pipeline.

Promtail

Log collector agent. Ships container and application logs to Loki for storage and indexing. CloudWady displays these logs in the Application Logs monitoring dashboard, enabling real-time log viewing with filtering by level, module, and time range.

Developer Tools

Web-based tools for database management, code editing, and file browsing. Deploy them on your servers and access via their service URLs.

pgAdmin

Web-based PostgreSQL administration tool. Provides a graphical interface for managing databases, running SQL queries, viewing table structures, and monitoring database performance. Once deployed, access it via the service URL with the generated credentials.

Coder (Code Server)

Cloud-based IDE accessible from the browser. Provides a full VS Code editing experience directly on the deployment server — edit code, run terminal commands, and manage files without needing SSH access. Useful for quick configuration changes and debugging.

Filestash

Web-based file manager for browsing and managing files on the server. Upload, download, edit, and organize files through a familiar explorer interface. Supports SFTP connections to storage boxes for backup file management.

Server Installers
Server installers list showing all deployed services with their status, actions, and service URLs
Tip: Installers are deployed per server. Navigate to a server's Installers menu to see which tools are available and their current deployment status. Mandatory services (Nginx, API) are auto-deployed and cannot be removed.

Databases

The Databases screen manages PostgreSQL database servers assigned to your project. Each environment connects to a database server where your Odoo instances store their data.

How to Access: Inside a project sidebar Databases

What You See

The database list shows all PostgreSQL servers assigned to the project, with columns for: database name, server, state badge, connection details, and assigned environments.

Database Detail Screen

Click a database to open its detail view with sidebar navigation:

Menu Item Icon Description
Overview fa-info-circle Database server info: name, host, port, state, and server assignment
Workflows fa-sitemap Database-related workflow execution history
Variables fa-cogs Database configuration variables (requires update permission)

Common Tasks

Assigning a Database to an Environment
  1. Navigate to Databases - Open the project sidebar and click Databases.
  2. Select or Create - Choose an existing database server or create a new one.
  3. Assign to Environment - Link the database to your production, staging, or development environment.
Related: Database selection is also part of the project creation wizard (Step 3). For database management tools, see the pgAdmin installer.

System Monitoring

CloudWady embeds Grafana dashboards directly in the platform for comprehensive server and application monitoring.

How to Access: Sidebar Projects Monitoring

Server Metrics

System Monitoring Dashboard
  1. Sidebar navigation - monitoring under Projects section
  2. Server and dashboard selector - choose which server and metrics to view
  3. Grafana charts - CPU, memory, network, disk, and load average over time

The system monitoring dashboard shows real-time metrics at a glance: Uptime, CPU usage, Memory usage, and Disk percentage. Detailed charts include:

  • CPUs Basic: CPU usage over time with per-core breakdown.
  • Memory Basic: RAM usage trends with total/used/free.
  • Network Bandwidth: Incoming and outgoing network traffic.
  • System Load: Load average (1m, 5m, 15m).
  • Disk Write Data: Disk I/O performance metrics.

Application Logs

Application Logs Monitoring
Application logs monitoring with Grafana log viewer and error tracking

Switch to the Application Logs dashboard to view: error log counters, log volume charts over time, and detailed log entries with timestamps, log levels, module names, and full message content including stack traces.

Available Actions

Action Description Access Level
Toggle Aside Show or hide the sidebar navigation All
Back to Dashboard Return to the main dashboard All
Server selector Choose which server to monitor (searchable dropdown) Viewer+
Dashboard selector Switch dashboard type: node-exporter (System) or docker-logs (Application Logs) Viewer+
Open in New Tab Open the Grafana dashboard in a new browser tab Viewer+

Backup Alerts

The Backup Alerts tab monitors the health of automated backups across all production applications.

How to Access: Sidebar Projects Alerts Backups tab
Backup Alerts
  1. Sidebar navigation - alerts under Projects section
  2. Alert tabs - switch between Backups, URLs, Servers, Alerts, Core Addons
  3. Backup issues table - status, app name, last backup date, and age

Alert Screen Tabs

The Alerts screen is organized into 5 tabs, each showing a total count and issues count:

Tab Icon Description
Backups fa-database Monitor backup health for all production deployments
URLs fa-globe Monitor SSL certificates and URL status
Servers fa-server Monitor server cleanup status across environments
Alerts fa-bell Manage alert integrations and view recent alerts
Core Addons fa-refresh Bulk update shared Odoo addons across projects

The Backup tab shows health counters: Total, Healthy, Warning, and Critical. The issues table displays:

  • Status: Critical or Warning indicators.
  • App Name: The affected application.
  • Project & Environment: Where the app runs.
  • Last Backup: When the last successful backup was created.
  • Age: Color-coded age badge (orange for overdue).

Available Actions

Action Description Access Level
Backup Trigger an immediate backup for the affected app (play icon) Developer+
View Navigate to the app's backup screen (eye icon) Viewer+
Show Healthy Only Toggle to show only healthy backup statuses All
Refresh Reload backup alert data All
Filter tabs: All Issues / Critical / Warning Filter by severity with issue counts All

SSL & URL Alerts

The SSL/URL tab monitors certificate validity and URL availability across all applications.

SSL URL Alerts
SSL/URL alerts with certificate expiry dates and renewal actions

Stats cards show: Total URLs, Valid, Expiring Soon, Expired, Error, Unknown. The alerts table shows:

  • Status: Red for expired, orange for expiring soon.
  • URL: The monitored endpoint with lock icon.
  • Source: Detection method (Google, Prometheus).
  • State: Current certificate state.
  • Type: Alert severity classification.
  • Expiry/Age: Certificate expiry date with color coding.
  • Last Detected: When the issue was last confirmed.

Available Actions

Action Description Access Level
Check Check SSL certificate status for a URL (lock icon) Maintainer
Renew Trigger SSL certificate renewal (refresh icon) Maintainer
View Navigate to the source app/installer details (eye icon) Viewer+
Show Valid Certificates Toggle to include valid (non-alerting) certificates All
Refresh Reload URL monitoring data (shows auto-refresh "3s" badge when workflows active) All
Collapse All / Expand All Toggle all URL groups collapsed or expanded All
Filter tabs: All Issues / Critical / Warning Filter by severity with issue counts All

Core Addons Updates

The Core Addons tab tracks whether deployed applications are running the latest core addon versions.

Core Addons Updates
Core addons update status grouped by environment and version

Applications are grouped by project environment (collapsible rows). Each group shows:

  • Version: Odoo version (19.0, 18.0, 17.0, etc.).
  • Edition: Community or Enterprise.
  • State: Ready or needs update.
  • Last Deployed: When the core addons were last updated.
  • Apps: Number of affected applications.
  • Core SHA / Enterprise SHA: Current commit hashes.
  • Queue progress bar: Shows if update is in progress with completion count.

Available Actions

Action Description Access Level
Update Selected Update core addons for selected environments (disabled if none deployed) Maintainer
Environment filters Toggle switches for Production, Staging, Development All
Refresh Reload core addons status All
Expand/Collapse project Click project header to expand or collapse environment list All

Server Cleanup

The Server Cleanup tab monitors whether servers have run their periodic cleanup jobs (removing old logs, Docker images, temporary files).

Server Cleanup Alerts
Server cleanup status with last cleanup dates and age indicators

The cleanup table shows servers grouped by category, each with:

  • Status: Green (clean) or red (Needs Cleanup).
  • Server: Server name (clickable to navigate to server detail).
  • Type: Server role (production, staging).
  • Public IP: Server address.
  • Last Cleanup: When the last cleanup job ran (or "Never").
  • Age: Time since last cleanup with color-coded badge.

Available Actions

Action Description Access Level
Show Needs Cleanup Only Toggle to show only servers requiring cleanup All
Collapse All / Expand All Toggle all server groups collapsed or expanded All
Refresh Reload cleanup status All
Click server row Navigate to server detail screen Viewer+

Alert Integrations

Configure how and where you receive alert notifications. CloudWady supports multiple notification channels and customizable alert rules.

Alert Integrations
Alert integrations setup with recent alerts and configured channels

Recent Alerts

A table shows recent alert events with: Status, Alert name, Severity, Time, and Delivery status. A badge shows the count of currently firing alerts.

Integration Types

Receive alerts via Email, PagerDuty, OpsGenie, or custom webhooks. Alerts from Prometheus Alertmanager are also supported.

Available Actions

Action Description Access Level
+ New Integration Create a new alert notification channel Maintainer
Manage All View and manage all configured integrations (cog icon) Maintainer
Test (per integration) Send a test alert to verify the integration (paper-plane icon) Maintainer
Toggle Active (per integration) Enable or disable the integration (play/pause icon) Maintainer
Edit (per integration) Edit integration configuration (pencil icon) Maintainer
Delete (per integration) Delete the integration (trash icon) Admin
+ Add Integration Create first integration (shown only in empty state) Maintainer

Queue & Job Monitoring

All deployment operations run as background jobs in a queue. CloudWady provides full visibility into job processing at both platform and project level.

How to Access: Sidebar Projects Queues, or inside a project/server Queue
Queue Monitoring
  1. Sidebar navigation - queues under Projects section
  2. Time filter and refresh - filter by time range
  3. Queue entries - showing progress bars, workflow counts, and status

Each queue entry shows:

  • Queue ID: Unique identifier with sequence badge.
  • User: Who initiated the queue entry (e.g., Administrator).
  • Timestamp: When the job was created.
  • Project & Environment tags: Which project and environment the job targets.
  • Progress bar: Visual workflow completion progress.
  • Workflow count: Number of workflows and completed count.
  • Status badges: Green for done, red/orange for errors.

Job States

State Description
Pending Job is queued, waiting for a worker to pick it up.
Running Job is actively executing. Logs stream in real-time.
Success Job completed successfully.
Failed Job failed. Check logs for error details.
Cancelled Job was manually cancelled before completion.

Available Actions

Action Description Access Level
Time filter Filter queues by time range All
Refresh Reload queue data All
Expand View workflow details within a queue entry All

Access Levels & Permissions

CloudWady uses a granular permission system with six access levels, applied per company/organization.

Level Scope Key Permissions
Admin Global Full platform access. User management, infrastructure, all settings, project creation and deletion.
Maintainer Global Infrastructure management, server provisioning, workflow configuration, cloud providers, all deployments.
Developer Plus Project Deploy to all environments including production. Manage backups, restorations, and app configuration.
Developer Project Deploy to development and staging environments. Cannot deploy to production.
Viewer Project Read-only dashboard access. Can view project status but cannot make changes.
None - No access to the deployment platform.

How Permissions Work

  • Permissions are assigned per company/organization via the access management system.
  • Higher access levels inherit all permissions from lower levels.
  • The sidebar dynamically shows or hides sections based on your access level.
  • Action buttons (Deploy, Delete, etc.) are visible only if you have the required permission.
  • Environment-specific actions (e.g., deploying to production) require environment-type-specific permissions.

Runners

Runners are the execution units that process Ansible playbooks on your infrastructure. They are powered by InfraRelay workers that poll for pending jobs and execute them on target servers.

How to Access: Sidebar Projects Runners, or inside a project/app/server Runners
Runners Screen
  1. Sidebar navigation - runners under Projects section
  2. Filters - filter by status, time range
  3. Runner entries - showing playbook, state, worker, and timestamps

What You See

The Runners screen displays all active and recent execution units with:

  • Runner ID: Unique identifier.
  • Playbook: The Ansible playbook being executed.
  • State: Color-coded status (Pending, Claimed, Running, Success, Failed, Error, Cancelled).
  • Worker: Which InfraRelay worker picked up the job.
  • Timestamps: Created, claimed, started, and completed times.
  • Output: Expandable Ansible execution output with real-time streaming.

Runner States

State Description
Pending Runner created, waiting for a worker to claim it.
Claimed A worker has picked up the runner and is preparing execution.
Running Ansible playbook is actively executing. Output streams in real-time.
Success Playbook completed without errors.
Failed / Error Playbook failed during execution. Check output for details.
Cancelled Runner was cancelled before completion.
Related: Runners are created when you trigger actions like Deploy, Update, or Backup. For queue-level monitoring, see Queue & Job Monitoring.

Marketplace

The Marketplace (App Store) provides pre-configured application templates that can be installed on your servers with a single click. These include popular tools and services for your deployment infrastructure.

How to Access: Sidebar Marketplace App Store
Marketplace
  1. Sidebar navigation - App Store under Marketplace section
  2. Category filter - browse by category (All Apps, Monitoring, AI, Databases...)
  3. App cards - click to install an app on your server

What You See

The Marketplace screen displays available apps as cards. Each card shows the app name, description, icon, category, and an install button.

Common Tasks

Installing a Marketplace App
  1. Browse Available Apps - Scroll through the marketplace cards or use the search to find an app.
  2. Click Install - Open the installation dialog for the selected app.
  3. Select Target Server - Choose which server to install the app on.
  4. Configure - Fill in any required configuration (credentials, ports, etc.).
  5. Deploy - The app is deployed as an installer on the target server.
Related: Installed marketplace apps appear as Installers on the target server. Manage them from the server's Installers tab.

My Settings

Personal settings and notification preferences for your CloudWady account.

How to Access: Sidebar Settings My Settings
My Settings
  1. Sidebar navigation - My Settings under Settings section
  2. Notification settings - toggle email and bus notifications
  3. Save button - save your preference changes

Notification Preferences

Configure how you receive notifications about deployment events:

  • Email Notifications: Toggle email alerts for deployment success, failure, and warning events.
  • Bus Notifications: Real-time in-app notifications via the Odoo bus system.

Available Actions

Action Description
Save Preferences Save your notification settings
Reset to Defaults Restore default notification settings

Namespace & Platform Config

The Namespace screen configures global platform settings that apply to all projects and deployments. This is a maintainer-level feature for platform administrators.

How to Access: Sidebar Settings Namespace (requires Maintainer access)
Namespace Configuration
  1. Sidebar navigation - Namespace under Settings section
  2. Configuration fields - platform name, defaults, GitHub App, and InfraRelay settings

What You See

The Namespace configuration includes platform-level settings such as:

  • Platform Name: Your organization's CloudWady instance name.
  • Default Settings: Default cloud provider, domain provider, and server configurations for new projects.
  • GitHub App: GitHub App integration settings for the entire platform.
  • InfraRelay Config: Worker configuration for Ansible playbook execution.
Admin Only: Namespace settings affect all users and projects. Changes should be reviewed carefully.

Troubleshooting

Quick solutions for common issues you may encounter when using CloudWady.

Common Issues

Issue Solution
Permission Denied Check your access level. Production deployments require Developer Plus or higher. Contact your project admin to adjust permissions.
Deployment Failed Open the Workflow menu and check the Ansible output logs. Common causes: Git connectivity, insufficient server resources, or configuration errors.
App Not Starting Check the Logger in the app sidebar for application errors. Verify Odoo configuration and database connection.
Backup Failures Verify storage box connection in Storages. Check available space and SSH key configuration. See Backup Alerts for details.
SSL Certificate Issues Check the SSL & URL Alerts tab. Ensure DNS is configured and pointing to the correct server IP. Use the Check and Renew actions.
Login Problems Verify your account is active. If using GitHub OAuth, ensure the GitHub App is connected. Contact admin for password resets.
Server Unreachable Check the Server Cleanup alerts and server metrics. Verify the server is running in your cloud provider dashboard.

Getting Help

  • Check the Queue and Workflow logs for detailed error output.
  • Use the Logger in the app sidebar for real-time application logs.
  • Review Alerts for proactive issue detection.
  • Use Monitoring dashboards for server-level diagnostics.
  • Contact CloudWady support at support@cloudwady.com.
Debug Tip: Enable browser developer tools (F12) to check for JavaScript errors. Server-side logs are available in the Workflow and Logger screens.